Modifying an Android Application
In this tutorial, we’ll use the HTTPToolkit Pinning Demo application to demonstrate how to modify an APK so that Caido can proxy its traffic, and we’ll test these changes using the app’s various HTTP requests. If you are new to mobile application testing, we recommend you download the HTTPToolkit SSL Pinning Demo APK to ensure the steps align exactly.

WARNING
Caido is not liable for any malfunctions, failures, damages, loss/theft of data, or other technical issues that may occur with your device as a result of following this tutorial. Proceed at your own risk.
NOTE
This tutorial is a continuation of Android Setup and Configuration. Ensure your environment and device are prepared before continuing.
INFO
- This process does not require a rooted device.
- Be aware that the exact names and locations of setting options may vary between devices.
- Ensure to pay attention to any prompts on the device itself while proceeding through these steps.
- For convenience, add all installed tools to your system's
PATHenvrionment variable to make them globally accessible. Ensure to restart your terminal afterwards so the changes take effect. - For physical devices, make sure the device is connected to the computer running Caido via USB and that both the device and the computer are on the same Wi-Fi network.
TIP
If you want to automate this entire process, you can use apk-mitm.
Android Package Kits
Android applications are files bundled as .apk (Android Package Kit) packages and must be modified for use with Caido.
APKs can be acquired by downloading them directly from repositories or sites such as apkmirror.com or apkpure.com.
Extracting APKs
APKs can also be extracted from applications already installed on your device. Expand this section to learn how.
- First, install the demo application to your connected device with:
adb install pinning-demo.apk- Initialize a command-line interface on your Android device:
adb shell- Find the application's
base.apkpackage on your device by listing all the file paths of installed packages and filtering the results by the application name:
pm list packages -f | grep -i pinning
Copy the location and exit the device command-line interface using
CTRL+Dor by typing and enteringexit.Pull the
base.apkfrom your device to your computer (do not include the=<package-name>portion of the output):
adb pull /data/app/tech.httptoolkit.pinning_demo-1wMoq8214ewjz2S-xt-sCA==/base.apkUnpacking APKs
Apktool is a tool for reverse engineering Android applications. Once you have an application's APK, with Apktool you can decompile the package into its individual resources (such as XML files, images, and code) and then rebuild them after making modifications.
Download Apktools for your operating system.
To unpack the contents of an APK to a new directory within the current directory, use the following command:
apktool d -o unpacked pinning-demo.apkIf you extracted the APK, ensure to replace pinning-demo.apk with base.apk.

Modifying the Network Security Configuration File
One of the reasons that Caido may not be able to proxy the application traffic is due to the presence of a Network Security Configuration file. Introduced in Android 7.0 (API level 24), the network_security_config.xml file allows developers to customize network security settings for their applications.
In some cases, modifying this file and including the <certificates src="user" overridePins="true" /> directive to trust user-supplied certificates may be enough to make the application Caido compatible.
To make the appropriate changes:
Open the
/res/xml/network_security_config.xmlfile, or if it doesn't exist, create it.Replace or write the content of the file to:
<?xml version="1.0" encoding="utf-8"?>
<network-security-config>
<!-- Base configuration that applies to all connections if not overridden. -->
<base-config>
<!-- Define which certificates should be trusted as root CAs (trust anchors). -->
<trust-anchors>
<!-- Trust the pre-installed system certificates. -->
<certificates src="system" />
<!-- Trust user-installed certificates (like Caido's CA) and allow them to override certificate pinning. -->
<certificates src="user" overridePins="true" />
</trust-anchors>
</base-config>
</network-security-config>Ensure that the main configuration file,
AndroidManifest.xmlreferences thenetwork_security_config.xmlfile via theandroid:networkSecurityConfig="@xml/network_security_config"attribute in the<application>tag. If you created a newnetwork_security_config.xmlfile, you will have to explicitly add this.From the directory of the unpacked APK, repack it with:
apktool b -o modified.apk ./
- You will need the
keytooltool in order to repack the APK. This tool is included in the Java Development Kit (JDK).
Download the JDK for your operating system and add it to your system's PATH environment variable.
- Generate a signing key with:
keytool -genkey -v -keystore custom.keystore -alias aliasname -keyalg RSA -keysize 2048 -validity 10000
- Align the APK:
zipalign -p 4 modified.apk aligned.apk- Sign the APK with:
apksigner sign --ks custom.keystore aligned.apkTIP
If the application is currently installed on your device, before continuing, uninstall it with:
adb uninstall tech.httptoolkit.pinning_demo- Install the modified APK:
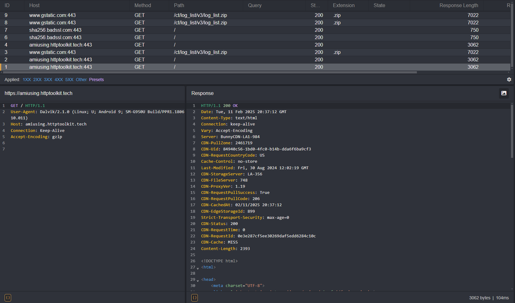
adb install aligned.apk- Next, open the HTTPToolkit application on your device. You should be able to make the following requests:

- You will now see traffic generated by the application in Caido's HTTP History.

As you can see, certain requests still result in an error message and are not proxied through Caido. This is due to certificate pinning within the codebase itself.
Frida
Frida is a toolkit that allows you to hook custom scripts into running Android application processes, enabling real-time analysis and modification. This is what we will use to modify the processes are checking the SSL/TLS certificates.
Frida Gadget
Since certain Frida operations may not work with unrooted devices, you will also need the Frida Gadget library. Once we inject the library into the APK, we can then send commands to it using the CLI tools.
You can check what download you will need for your device's architecture with:
adb shell getprop ro.product.cpu.abiThen, choose the appropriate Frida Gadget library download:
- For
armeabi-v7aorarmeabi: android-arm.so.xz - For
arm64-v8a: android-arm64.so.xz - For
x86: android-x86.so.xz - For
x86_64: android-x86_64.so.xz
TIP
The provided links will download v16.6.6. View the latest releases in the Frida repository.
Once downloaded, extract the library and rename it to:
libfrida-gadget.soBypassing Hardcoded Certificate Pinning
To bypass hardcoded certificate pinning protections, we will need to insert the Frida Gadget library into the main "activity" stated in the AndroidManifest.xml configuration file. In Android development, an activity is the term used to refer to a specific page/screen of the application.
- Open the
AndroidManifest.xmlfile of the unpacked APK in a text editor:
<?xml version="1.0" encoding="utf-8"?>
<manifest xmlns:android="http://schemas.android.com/apk/res/android" android:compileSdkVersion="33" android:compileSdkVersionCodename="13" package="tech.httptoolkit.pinning_demo" platformBuildVersionCode="33" platformBuildVersionName="13">
<uses-permission android:name="android.permission.INTERNET"/>
<application android:allowBackup="true" android:appComponentFactory="androidx.core.app.CoreComponentFactory" android:extractNativeLibs="false" android:icon="@mipmap/ic_launcher" android:label="@string/app_name" android:networkSecurityConfig="@xml/network_security_config" android:roundIcon="@mipmap/ic_launcher_round" android:supportsRtl="true" android:theme="@style/Theme.MyApplication">
<activity android:exported="true" android:name="tech.httptoolkit.pinning_demo.MainActivity">
<intent-filter>
<action android:name="android.intent.action.MAIN"/>
<category android:name="android.intent.category.LAUNCHER"/>
</intent-filter>
</activity>
</application>
</manifest>- The
applicationtag will contain anandroid:extractNativeLibsattribute. In order for the Frida Gadget library to function properly, this needs to be set to"true":
android:extractNativeLibs="true"- Next, search for the
activitytag with a nestedintent-filtertag that contains:
<action android:name="android.intent.action.MAIN"/>
<category android:name="android.intent.category.LAUNCHER"/>Within this activity tag will be a android:name attribute which stores the full name of the package that serves the main activity of the application upon launch:
tech.httptoolkit.pinning_demo.MainActivityINFO
The packages can be recognized by their ending syntax of <Keyword>Activity (e.g. MainActivity, SplashActivity, WindowActivity, LauncherActivity, etc.).
Recursively search through the unpacked APK for the
MainActivity's.smalifile.Open the
smali/tech/httptoolkit/pinning_demo/MainActivity.smalifile and locate the.method public constructor <init>()Vinitialization function:
.method public constructor <init>()V
.locals 0
.line 51
invoke-direct {p0}, Landroidx/appcompat/app/AppCompatActivity;-><init>()V
return-void
.end method- Modify this function class definition to include the Frida Gadget script and increment the value of its
.localsproperty to account for the change:
.method public constructor <init>()V
.locals 1
const-string v0, "frida-gadget"
invoke-static {v0}, Ljava/lang/System;->loadLibrary(Ljava/lang/String;)V
.line 51
invoke-direct {p0}, Landroidx/appcompat/app/AppCompatActivity;-><init>()V
return-void
.end methodNext, create a
libdirectory in the unpacked APK folder, an architecture specific subdirectory, and move thelibfrida-gadget.sofile into it (example:/unpacked/lib/x86_64/libfrida-gadget.so).From the directory of the unpacked APK, repack it with:
apktool b -o frida-app.apk ./
- Sign the APK with:
apksigner sign --ks custom.keystore frida-app.apk- Uninstall the original application from the device:
adb uninstall tech.httptoolkit.pinning_demo- Install the modified APK:
adb install frida-app.apk- Next, open the SSL Pinning Demo application on your device. The screen will be blank as it is awaiting the script that will hook into the application's initialization. Supply it with:
frida -U gadget --codeshare fdciabdul/frida-multiple-bypass- Depending on the script used, you will now be able to make additional requests that were previously blocked when we only modified the
network_security_config.xmlfile and see traffic in Caido's HTTP History.
Bypass Scripts
Various HTTP libraries and their versions will require certain scripts in order to successfully bypass them.
Frida CodeShare
Frida Codeshare is Frida's official repository of scripts that can be called using the --codeshare command-line option.
frida -U gadget --codeshare <author>/<file>WARNING
When sourcing files online, ensure to evaluate the code for any malicious operations before executing it.
You can also write them yourself or source them alternative repositories. To specify a file, use the -l command-line option followed by the file's location:
frida -U gadget -l <file>